Keyspaces
AWS Keyspaces is a key-value database based on Apache Cassandra.
Team Edition supports the Keyspaces schema browser, data viewer and CQL queries execution. It also supports various administrative tools.
Warning
This database may charge for metadata queries, such as listing tables or reading schema information. These queries can trigger compute usage or per-request billing. You can turn off metadata queries to avoid extra costs. For details, see Disable metadata queries.
Connecting to Keyspaces¶
AWS Keyspaces uses AWS IAM authentication. You need to specify your IAM credentials and AWS region. There is no specific endpoint - there is only one cluster per account per AWS region. There is also no need to configure SSH or SSL - Team Edition uses default AWS settings to access the Keyspace cluster.

Browsing Keyspaces tables¶
You can browse, view, edit and filter Cassandra tables the same way as with regular (relational) tables. However, being a distributed key-value database, Keyspaces does not support any kind of referential integrity. There are no foreign keys, references, etc. You should note that Cassandra has a very advanced (comparing to relational databases) data type system. Each column may be a collection, map, or set of values (with a very big number of values). In some cases this makes browsing data in the "Grid" mode inconvenient.

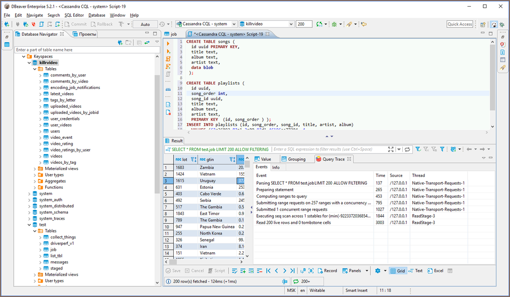
Executing CQL¶
CQL Cassandra Query Language is a very simple kind of SQL language dialect. It supports simple SELECT queries, DDL statements (like CREATE TABLE) and some other query types.
You can use the standard Team Edition SQL editor to execute CQL queries. Team Edition supports Cassandra query execution, results scrolling, data export/import, mock data generation and other features.
ERD¶
Physical ERD (Entity Relation Diagram) does not make much sense for Keyspaces as there are no foreign keys. However, you can make you own custom ERD and connect Keyspaces tables with each other using logical associations.