Data export
Team Edition allows you to export query results or tables. This guide explains the export process using CSV as an example. For details on supported formats, see Data Transfer.
Note
Each format may have specific configuration settings that can be adjusted to meet your needs.
Steps to export data¶
-
Select the table or tables you want to export. In the context menu, choose Export Data.

Alternatively, you can also export data from custom SQL query results. To do that, choose Export data in the results context menu.
Tip
You can start the export through AI by sending a short request in AI chat. See Data transfer actions for supported commands.
-
In the window that appears, choose
CSVand click Next.
-
Set your data extraction options (how the data will be read from the tables). This may affect the extraction's performance. And set the export format option. They are specific to the data format you chose in step 2:

Setting name Description Maximum threads Number of threads used for data extraction. Extract type Defines the method of data extraction ( Single queryorMultiple queries).Segment size The size of data segments to be extracted at a time (active while Multiple queries are selected as an Extract type). Open new connection(s) Opens a new physical connection for data reading, recommended if you plan to continue working with the database during the export process. Select row count Queries row count before performing export to track progress, but may cause performance issues in some cases. Fetch size Number of rows the driver retrieves in one batch from the database. Log SELECT queries Records all SELECTqueries in the Query Manager (disabled by default). This may slow data transfer and increase the size of the Query Manager database.Tip
The Maximum threads option is active when exporting data from multiple tables. It is recommended to set the number of threads to match the number of cores in your computer for optimal performance.
-
Configure the format settings.
At this stage, you configure the format settings for the output file. These settings determine how the data will be presented and encoded in the exported file. For more details on exporter settings, see Export parameters.

Setting name Description Formatting Selects the formatting settings for the exported data. Reed more in the related article Binaries Specifies how binary data is represented in the export. Encoding Sets the character encoding for the exported file. Value display format Chooses the format for displaying values in the export. Configure columns Allows you to set which columns to export. Configure the columns to export by clicking Configure. In the Action column, use the down arrow on a row to toggle between skip or export for that column/table.

Note
The options within the Exporter settings section will vary and provide specific controls tailored to the format selected for export.
-
Set options for output files.

Choose where the exported data will be saved - local files (
), or external storage.Info
For details on exporting data to external storage, see Data transfer to external storage.
-
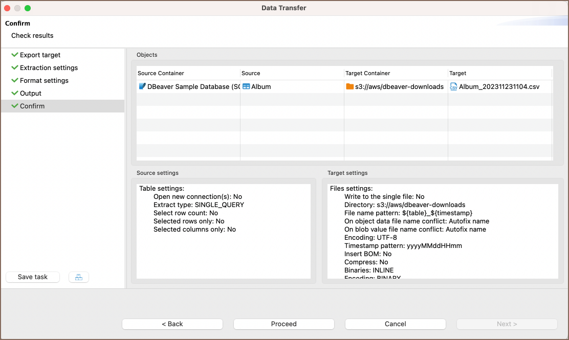
Review what you want to format and which format you will export. You can also save all your settings as a task in this step or change the task variables:

-
Press finish. See extraction progress. You can keep working with your database during the export process as the extraction will be performed in the background.

Export parameters¶
In this section, you will find specific configuration settings for each supported export format. These settings allow you to customize the export process according to the requirements of the data format you choose.
CSV¶
| Setting name | Description | Available options |
|---|---|---|
| Characters escape | Bad characters escaping model (surrounded with quotes or escaped with '\' character). | quotes/escape |
| Delimiter | Column delimiter. | You can use special characters like \t, \n, and \r. |
| File extension | The default file extension for the exported file. | csv |
| Format numbers | Format numeric values using locale settings. | true/false |
| Header | CSV header settings. | none/top/bottom |
| Header case | You can choose lower or upper case for column names or descriptions in the header. | as is/upper/lower |
| Header format | Defines the formatting of the header. | label/description/both |
| NULL string | String which will be used instead of NULL values. | |
| Quote always | Quote all cell values. Cannot be used with "Quote Never". | disabled/all/strings/all but numbers/all including nulls |
| Quote character | Character which will be used to quote strings (space means no quote). | |
| Quote never | Do not quote cell values. Cannot be used with "Quote Always". | true/false |
| Row delimiter | Row delimiter. Default is system-specific line feed delimiter. | default/\n/\r/\r\n/\n\r |
DBUnit¶
| Setting name | Description | Available options |
|---|---|---|
| File extension | The default file extension for the exported file. | xml |
| Force upper case column names | Convert all column names to upper case. | true/false |
| Force upper case table name | Convert the table name to upper case. | true/false |
| Include NULL values in export | Include NULL values in the exported data. | true/false |
| Replace NULL values with | Specify a string to replace NULL values in the export. |
JSON¶
| Setting name | Description | Available options |
|---|---|---|
| File extension | The default file extension for the exported file. | json |
| Format dates in ISO 8601 | Convert all date values to ISO 8601 format. | true/false |
| Print table name | Include the table name in the exported file. | true/false |
| Export JSON values as | Export values as text or as JSON objects. | string/JSON |
Markdown¶
| Setting name | Description | Available Options |
|---|---|---|
| Confluence format | Enable Confluence-specific Markdown formatting. | true/false |
| File extension | The default file extension for the exported file. | md |
| Format numbers | Format numeric values using locale settings. | true/false |
| NULL string | String to represent NULL values in the export. | |
| Show header separator | Include a separator line below the header. | true/false |
Source code¶
| Setting name | Description | Available options |
|---|---|---|
| File extension | The default file extension for the exported file. | php |
| Format dates in ISO 8601 | Convert all date values to ISO 8601 format. | true/false |
| Language | Specifies the PHP version compatibility for the generated code. | PHP < 5.4, PHP 5.4+ |
| Quote character | Character which will be used to quote strings. | ", ' |
| Row delimiter | Row delimiter. Default is system-specific line feed delimiter. | default, \n, \r, \r\n, \n\r |
SQL¶
| Setting name | Description | Available options |
|---|---|---|
| Data rows per statement | Specifies the number of data rows in a single insert statement. | integer |
| File extension | The default file extension for the exported file. | sql |
| Identifier case | Allows selection of lower or upper keyword case for table and column names. | as is/upper/lower |
| Include generated columns | Specifies whether to include auto-generated columns (e.g., auto-increment) in SQL INSERT statements. | true/false |
| Insert line before rows | Specifies inserting a line feed before values in multi-row inserts. | true/false |
| Keyword case | Allows selection of lower or upper keyword case. | upper/lower |
| Native date/time format | Specifies using native date/time format in INSERT statements. | true/false |
| Omit schema name | Specifies omitting schema/catalog name in INSERT statements. | true/false |
| On conflict expression | Provides an expression for the end of the statement. This setting is specific to the database. | |
| Target table name | Allows specification of the target table name to generate an INSERT statement. | |
| Upsert keyword | Allows selection of different upsert keywords. | INSERT/INSERT ALL/UPDATE OR/UPSERT INTO/REPLACE INTO/ON DUPLICATE KEY UPDATE/ON CONFLICT |
TXT¶
| Setting name | Description | Available options |
|---|---|---|
| Batch size | Specifies the number of records per batch. | integer |
| File extension | Specifies the file type for output. | txt |
| In-between delimiter | Adds a custom character between data values. | |
| Max column length | Specifies the maximum length of data in a column; longer values will be cropped. | integer |
| Min column length | Specifies the minimum length of data in a column; shorter values will be padded with spaces. | integer |
| Print header | Specifies whether to print column names at the top of the file. | true/false |
| Show header delimiter | Adds hyphen characters either in the first row without a header or between the header and data. | true/false |
| Show leading delimiter | Adds a pipe character at the start of the row. | true/false |
| Show NULLs | Controls the display of NULL values in the output. | true/false |
| Show trailing delimiter | Adds a pipe character at the end of the row. | true/false |
XML¶
| Setting name | Description | Available options |
|---|---|---|
| File extension | Specifies the file type for output. | xml |
| Include DOCTYPE declaration | Specifies whether to include the DOCTYPE declaration in the XML file export. | true/false |
XLSX¶
| Setting name | Description | Available options |
|---|---|---|
| Append strategy | Strategy used when appending data to an existing file. | create new sheets/use existing sheets |
| Boolean string FALSE | String that replaces FALSE boolean values in the exported file. | true/false |
| Boolean string TRUE | String that replaces TRUE boolean values in the exported file. | true/false |
| Border style | Style of cell borders in the exported file. | NONE/THIN/THICK |
| Excel date format | Date and time format used in the Excel file (modifiable in Excel application). | m/d/yy / d-mmm-yy / d-mmm / mmm-yy / h:mm AM/PM / h:mm:ss AM/PM / h:mm / h:mm:ss / m/d/yy h:mm |
| Column group | Column number used for grouping rows on a sheet by column value. | integer |
| Export SQL | Specifies whether to export SQL to a second sheet in the Excel file. | true/false |
| File extension | File extension for the exported document. | xlsx |
| Header format | Format of the header in the exported file. | label/description/both/none |
| Header row font | Font styling for the first row in the exported file. | NONE/BOLD/ITALIC/STRIKEOUT/UNDERLINE |
| Max row on sheet | Maximum number of rows allowed on a single sheet, after which data will split into another sheet. | integer |
| NULL string | String used instead of displaying NULL values in the exported file. | |
| Row number(s) | Includes the row index as the first column in the exported file. | true/false |
| Split SQL Text | Splits exported SQL into rows by CR (Carriage Return) in the exported file. | true/false |
| Trim strings | Removes extra leading and trailing spaces from all string values in the exported file. | true/false |
HTML¶
| Setting name | Description | Available options |
|---|---|---|
| File extension | File extension for the exported document. | html |
| Images | Extracts images to graphic files. | true/false |
| Output column headers | Outputs column names as an additional row in the generated table. | true/false |
| Output table header | Outputs the query or table name as the first row in the generated table. | true/false |