Custom diagrams
Custom diagrams let you work with database structure in a separate visual workspace. You can combine tables, relationships, and notes in a single diagram without modifying the database schema.
Important
Even in custom diagrams, you can use only existing database objects.

Create a custom diagram¶
You can create a custom diagram in two ways.
From the Menu Bar¶
- In the Menu Bar, click File -> New.
- In the wizard, select DBeaver -> ER Diagram and click Next.
From the Project Explorer¶
- In the Project Explorer, right-click the Diagrams node.
- Choose Create New Diagram.
Create Diagram wizard¶
In both cases, the Create Diagram wizard opens. Specify the diagram name and optionally select initial tables to add to the diagram.
Work with a custom diagram¶
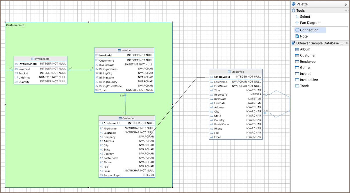
The diagram opens in a separate editor. You can drag and drop any number of tables into it, including tables from different connections and database types, such as combining Oracle and MySQL tables in a single diagram.
In a custom diagram, you can:
- combine tables from different connections and database types
- add notes to document structure or decisions
-
create custom relationships for analysis
Note
Relationships created in custom diagrams are stored as virtual foreign keys.
All changes affect only the diagram and don’t modify the database. To create, modify, or delete database objects, use Edit mode.
Info
For details on working with diagram elements, layout, styles, notation, and export options, see How to use Diagrams.
Combine tables from different connections¶
To add tables to a custom diagram, drag database objects from the Database Navigator and drop them onto the diagram canvas.
You can add tables from different connections and even from different database types, for example, combine Oracle and MySQL tables in a single diagram.
Create custom relationships¶
Custom relationships are used for analysis and documentation purposes. To create a relationship:
- Select Connection from the Palette panel.
-
Click the source table, then the target table.

-
Select the columns to define the relationship.

Note
Relationships created in custom diagrams are stored as virtual foreign keys and don’t affect the database.